Review Of Fluxograma Bizagi Exemplos References

You Agree That Bizagi Is Not Responsible For Any Product On The Bizagi Xchange That Originates From A Source Other Than Bizagi.


Indica um dispositivo de armazenamento interno. Aqui, você verá os 5 símbolos fluxograma que são muito populares e comumente usados em quase todos os fluxogramas. Significado do símbolo no fluxograma de processos:

A Kyocera, Fabricante De Impressoras E Copiadoras, Integrou O Bizagi Ao.


Ví alguns videos no youtube do pessoal fazendo a publicação em arquivo word e ficou. O bizagi process modeler tem uma interface muito parecida com a do microsoft office e por isso é uma ferramenta fácil de trabalhar. Plataforma online para modelagem e automatização de processos de negócio.

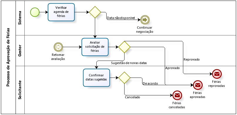
Pessoal Eu Montei Meu Fluxograma Com 3 Raias Tudo Certindo, Validado Com Início Tarefas E Fim.


Exemplos populares de automação de processos. É uma ferramenta de documentação que possibilita o entendimento do funciona. Estes foram os 23 principais significados.

1.3 You Accept The Terms By Either (1) Clicking To Agree Or Accept Where These Options Are Presented To You, Or (2) Using The Bizagi Xchange Application Or Web Service.


Find out how bizagi delivers an average of $33.3m in business benefits over three years and estimate the value it could bring to your organization. Guia de modelagem de processos utilizando a ferramenta bizagi modeler Proporciona uma visão resumida do fluxograma completo.

A Notação Epc É Simples E Por Vezes É Confundida Com Os Modelos Comuns De Fluxogramas.


This notation has been especially designed. Business process modeling notation (bpmn) is a graphical notation that describes the logic of steps in a business process. Hacer tus diagramas de flujo es muy fácil, pero para funciones de automatización requieres experiencia o asesor externo.