Incredible Editor De Xml Ideas

Xml Copy Editor Is An Xml Editor With Dtd/Xml Schema/Relax Ng Validation, Xslt, Xpath, Pretty.


Download xml tree editor for free. Edite sus archivos/documentos de xml. This is done using the high performance editor:

Comprobando El Formato Xml Adecuado.


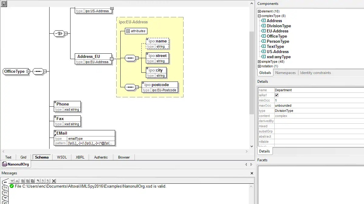
100% gratis en línea xml editor de documentos, editor de xml, editar documentos como word, excel, powerpoint, mobi, txt, xml, html libre de xml. It shows your data side by side in a clear, editable tree view and in a code editor. An xml ide or a beautifier tool to write, and convert xml into json and tree format, with the ability to share xml, it comes with various themes.

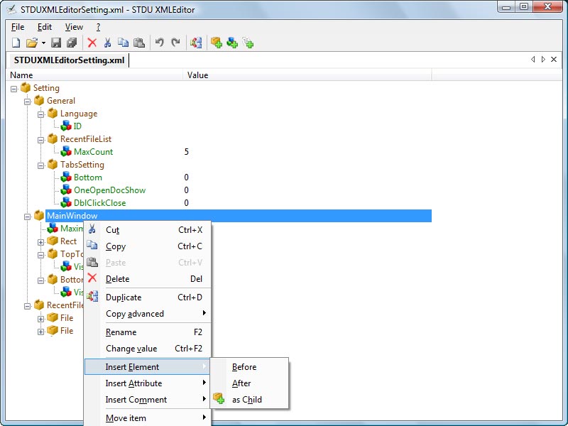
It Will Open Model Window / Dialog.


Crear archivos xml nuevos y vacíos. Usted puede cambiar fácilmente entre todos los. There are no ads, popups or nonsense, just an.

This Tool Is Different From Other Tools On The.


Help tutorials coding ground view edit dev tools. Puede utilizarlo para realizar diferentes tareas como por ejemplo: Crea xml usando el editor de tablas.

Los 15 Mejores Editores Xml Para El Desarrollo Productivo Oxygen.


Format xml file upload files and beautifies. La vue texte est la vue par défaut pour l'édition d'un document xml.; It can handle large xml files because only the visible part of the xml is rendered.