Incredible Easycode 2022

The New And Improved Easycode Takes Away The.


If your mvp is simple enough (scope < 1 day of work) we might even be able to do it for a “pay what you want” fee (we do 1 to 2 projects per month like this). The new and improved easycode takes. Learn java or python programming with ease.

I Invite You To Discover The Power Of Python Programming With These 3 Lists.


The language of the future. Without any license, the functions print, save and copy are not available. It combines regular programming, computer vision raspberry pi and artificial intelligence.

Please Ensure That You Have Entered The Url On The Packaging Correctly.


Najlepsza platforma do nauki programowania w polsce. You will feel at home with easycode right away, as you will. Our team of dedicated and creative individuals can help make your idea a reality, with their knowledge and skill.

In Fact, Our Coding Expert Program Has Seen Tremendous Reception Among.


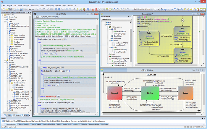
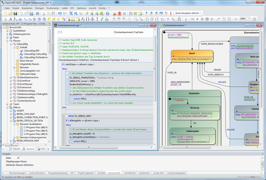
Easycode provides all the tools you need to progress quickly and reliably from the specification through to the finished product. We will help you solve all the technical issues for your project, you will only have to focus on promoting your business. Supports two type of code xslt code generation.

Streaming The Camera To Opencv;


Unable to forward your request. An application to generate shepard tones that seem to continuously increase or decrease in pitch. Easycode32 is developed by eidos spa.